Top.Mail.Ru

Мы используем файлы cookie. Оставаясь на сайте, вы подтверждаете согласие на их использование и обработку персональных данных.

2

Как уменьшить время выключения Windows

img_58336fa5f0d8d.png

Обычно Windows даже на жестких дисках выключается достаточно быстро, однако в процессе работы из-за различных системных служб и приложений время выключения может затянуться и на минуту.

Подписаться на iGuides в Telegram, чтобы узнать обо всем первым — t.me/iguides

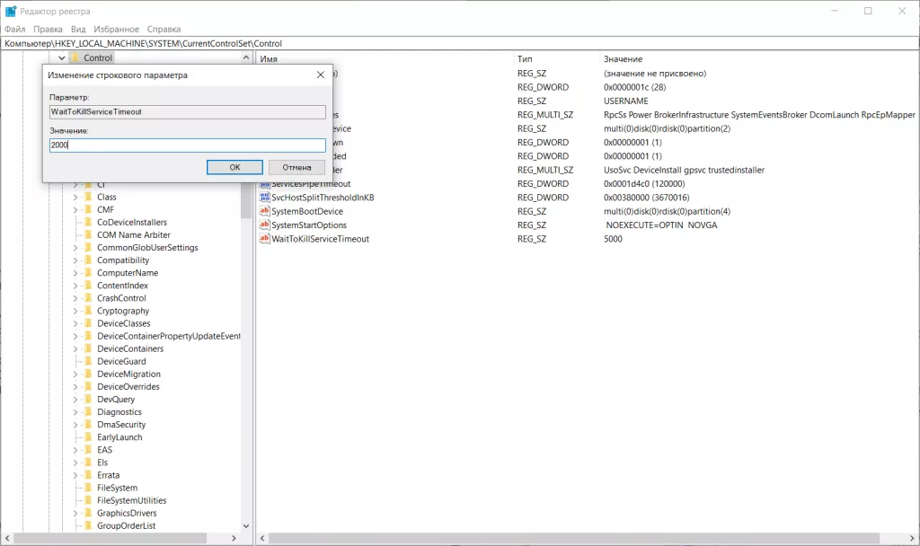
Для начала уменьшим время, которое ждет система перед тем, как «убить» службу: по умолчанию это 5 секунд, время можно сократить до 2 секунд (но не меньше!) Для этого нажимаем Win+R, вводим в окне regedit, нажимаем Enter, и в открывшемся редакторе реестра переходим по пути HKEY_LOCAL_MACHINE\SYSTEM\CurrentControlSet\Control, ищем параметр WaitToKillServiceTimeout и изменяем его значение на 2000 мс:

Снимок.PNG

Теперь перейдите по пути HKEY_CURRENT_USER/Control Panel/Desktop проделайте тоже самое с таким же параметром (если его нет — создайте этот строковый параметр сами). В этом же разделе проделайте тоже самое с параметром HungAppTimeout.

Так же можно настроить систему на выключение без вывода предупреждения о том, что какая-то программа не дает завершить работу системы. Для этого все в том же разделе HKEY_CURRENT_USER/Control Panel/Desktop открываем (или создаем) параметр AutoEndTasks и меняем его значение на 1.

В Windows 8 и выше эти действия не дадут существенного улучшения — Microsoft и так хорошо оптимизировала время выключения ПК. Но устройства на Windows 7 и ниже будут завершать работу существенно быстрее.
-2

Будь в курсе последних новостей из мира гаджетов и технологий

Мы в соцсетях

Комментарии

+1
Почему сначала нужно придумать уг, напичкать ингридиентами, а потом этот весь деликатес пытаться оптимизировать ?
23 мая 2017 в 19:11
#
Алексей Рожанков
+46
Слишком разные и многочисленные задачи и "железо" для применения этой ОС. Можно так, либо как Линукс — устанавливать и настраивать ингредиенты поштучно под конкретное железо и задачу, либо как OS X — под сильно ограниченное железо и более менее ограниченные задачи в применении.
23 мая 2017 в 19:29
#